调试软件下载:
2.压缩包:
OPC UA (匿名通讯)教程____CODESYS
1.双击打开codesys软件(此处以codesys v3.5 sp18为例)

2.进入codesys界面后,点击“新建工程”

3.选择设备和编程语言→点击“确定”

4.双击打开“PLC_PRG(PRG)”→在声明区声明变量

5.在“Application”右键→点击“添加对象”→点击“符号配置”

6.填写名称→勾选“支持OPC UA”→点击“添加”

7.双击代开刚添加好的“符号配置”→点击“编译”(以下两个位置的编译,点哪个都可以)

8.点击“编译”以后会出现如下视图→勾选想要进行 OPC UA通讯的变量

9.双击打开“Device”→点击“扫描网络”→点击“Scan Network”(打开扫描网络,默认扫描模式,如果没扫到设备,可以点此项,如果还是没扫描到设备可以尝试ping设备ip看能否ping通,或联系售后解决)→选择对应设备→点击“确定”

10.点击“登录”→出现如下弹窗点击“是”

11.点击“运行”

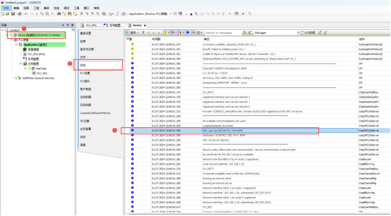
12.双击“Device”→点击“日志”→可以看到plc的“URL”

13.双击打开软件“UaExpert”

14.点击“Server”→点击“+”→点击“Advanced”→在“Configuration Name”输入名字→在“Endpoint Url”输入:“opc.tcp://”+PLC的ip→点击“ok”

15. 连接成功后,在Server下面后出现两个插头连接的标志后面跟着在“Configuration Name”中输入的名字

16.在Address Space中会出现对应的连接设备内容,Objects→DeviceSet→Guangcheng ARM64 SM - ARM64 - Linux→Resources→Application→Program→PLC_PRG,下面即是在codesys中勾选的变量,用鼠标拖拽到右面观察表,codesys在线状态更改变量内容,此中观察表会对应变化

如有问题,可联系广成售后工程师。